Réussir l’arborescence de votre site web
Cet article a plus de 5 ans.
Certaines informations peuvent donc être obsolètes. Gardez cela en tête lors de votre lecture.
Que faites-vous quand vous entrez dans un restaurant, une fois à votre table ? Vous regardez le menu.
Maintenant, imaginez que le restaurant ne propose pas de menu. À la place, vous avez juste un étalage de plats, sans leur nom, et classés n’importe comment. Et personne vous renseigner.
Deux choix se posent alors à vous : aller voir ailleurs ou essayer tant bien que mal de vous constituer un repas, avec le risque de sélectionner quelque chose qui ne vous convient pas.
Sur un site web vous faites la même chose – probablement de manière inconsciente. Un des premiers éléments que vous regardez en arrivant sur un site est le menu.
C’est aussi ce que font tous les internautes qui visitent (ou visiteront) votre site.
Le menu est une des représentations visuelles de l’élément le plus important d’un site web : son arborescence.
Qu’est-ce que l’arborescence d’un site web ?
Sur un site web, l’arborescence est tout simplement sa colonne vertébrale. C’est elle qui va permettre à l’internaute de comprendre comment sont organisés les contenus et de passer facilement d’un contenu à l’autre, en d’autres termes de naviguer dans le site.
Vous pouvez avoir un site visuellement magnifique, techniquement parfait et des contenus à couper le souffle, si la navigation est mal conçue, votre site sera inefficace.
L’internaute aura alors le choix entre :
- Aller voir ailleurs.
- Essayer tant bien que mal de trouver le contenu qui l’intéresse, avec le risque de sélectionner un contenu qui ne lui convient pas.
Cette situation vous parle ? 😁
Une triple utilité
Selon que vous soyez un·e internaute, la personne en charge de l’animation éditoriale (webmaster) ou le robot d’un moteur de recherche, vous avez besoin de l’arborescence pour :
- Comprendre en un coup d’œil comment sont organisés les contenus et trouver rapidement celui qui m’intéresse (internaute).
- Savoir où ranger la nouvelle page que vous êtes en train de créer (webmaster).
- Comprendre comment est structuré le site, avoir une vision exhaustive des différents contenus et pouvoir les indexer (robot).
D’ailleurs, l’arborescence fait partie des 73 critères qui comptent pour Google dans le classement d’un site web :
Précisions lexicales
Avant d’aller plus loin dans l’article, il me semble important d’expliquer certains termes que je vais utiliser par la suite :
Rubrique :
Larousse définit une rubrique comme étant simplement une « catégorie dans laquelle on classe quelque chose ».
J’aime beaucoup la simplicité de cette définition.
Ici, le quelque chose, ce sont les contenus de votre site web.
Une rubrique va donc être un ensemble de pages qui traitent du même thème. C’est ce que l’internaute va voir en premier dans votre menu.
Prenons l’exemple du site https://www.enercoop.fr :

Ici, les rubriques de l’arborescence sont :
- Nos offres
- Enercoop
- Production d’énergie
- Économie d’énergie
- Les coopératives
On pourrait même considérer que Actualités et événements, Inscription à la lettre d’info, Espace presse, Nous contacter et Mon Compte sont aussi des rubriques.
Le pied de page présente également un certain nombre de rubriques qui font partie de l’arborescence :

À noter que si une rubrique dispose de sous-rubrique, on parlera alors de rubrique de niveau 1 ou de rubrique mère.
Si ce n’est pas le cas, on pourra alors utiliser indifféremment le mot rubrique ou le mot publication. Dans l’exemple d’Enercoop, on parlera de rubrique pour Nos offres et de publication pour Les coopératives.
Sous-rubrique
Également appelée : rubrique de niveau N (où N est le niveau de profondeur) ou rubrique « fille ».
Comme son nom le laisse supposer, une sous-rubrique est une partie plus restreinte d’une rubrique, qui sert à affiner cette dernière.
Dans le cas d’Enercoop, les sous-rubriques de la rubrique Nos offres sont :

- Offre particuliers
- Offre professionnels
- Offre collectivités
- Offre Auto-consommation
- Offre déménagement
- Offre locale
Sur certains sites, l’arborescence est plus fournie et on peut avoir des « sous-sous-rubrique » (ou rubrique de niveau 3).
Publication
Également appelée (par abus de langage) page.
La publication est la plus petite entité d’un site web. C’est dans une publication que vous allez retrouver les contenus de votre site.
Cela peut être une page de contenu, un article de blog, une offre d’emploi, une petite annonce, une fiche produit, une page de résultat de recherche…
La publication peut être autonome ou rattachée à une rubrique ou une sous-rubrique.
Pour illustrer ces différents concepts, visualisez un arbre. Il y a un tronc, des branches, éventuellement des rameaux, puis les feuilles.
Le tronc, c’est votre page d’accueil. C’est vers cette page que toutes les autres pages vont pointer. Chaque branche va correspondre à une rubrique, chaque rameau à une sous-rubrique et chaque feuille à une publication.
Cette analogie permet de se représenter facilement la notion d’arborescence, mais comporte un défaut : elle oblige à penser « verticalement », alors que quand on crée un site, il faut penser « verticalement » ET « horizontalement ». Je reviens sur ce sujet un peu plus loin.
Comment construire l’arborescence d’un site web ?
Que vous soyez une entreprise, une association ou une collectivité, une arborescence efficace est le juste milieu entre :
- Qui vous êtes et ce que vous proposez (offre de services, produits…).
- Vos objectifs et votre stratégie.
- Les attentes de vos internautes cibles.
Qui vous êtes et ce que vous proposez
Comme dit le dicton « cela va sans dire, mais ça va mieux en le disant »…
Il est évident que votre site web ne doit parler que de ce que vous proposez (à la rigueur ce que vous allez proposer) et doit mettre en avant ce qui rend votre structure unique.
C’est d’ailleurs par cela qu’il est recommandé de commencer.
Pour cela, listez sans hiérarchiser :
- L’ensemble de vos produits et/ou vos services. Je vous recommande d’être le plus exhaustif possible (sauf si vous disposez de milliers de produits).
- Tous les éléments qui font que votre structure se différencie de ses concurrents : labels, démarche qualité, histoire, nombre de salariés, valeurs, gouvernance, raison d’être…
- Les « incontournables » : contact, actualités… ce sont les éléments qu’on retrouve sur tous les sites.
- Les contenus légaux : politique de confidentialité, mentions légales, CGV, CGU, déclaration d’accessibilité…
- Les éléments « divers » : accès à un espace privé, espace presse, agenda, blog, offres d’emploi… ce sont les éléments qui sont spécifiques à votre site web.
À ce stade, n’ayez pas peur de l’exhaustivité, vous ferez le tri après.
Astuce : Ne faites pas cet exercice seul·e. Faites-le collectivement, idéalement avec des personnes issues de services différents (accueil, relations humaines, commercial, direction…). L’objectif est d’avoir des points de vue différents sur ce que vous devriez mettre dans votre arborescence.
Attention toutefois à ne pas être trop nombreux. Je vous conseille de limiter le groupe de travail à 5-6 personnes maximum (quitte à faire des sous-groupes si vous êtes plus).
Vos objectifs et votre stratégie
Ces sujets sont traités en profondeur dans ces deux articles :
-
Pour quoi voulez-vous créer un site internet ?
Découvrez 3 méthodes faciles à mettre en place pour déterminer des objectifs réalistes et précis pour réussir votre projet web.
-
Mairies : comment définir les objectifs de votre site internet ?
Découvrez comment définir des objectifs réalistes et efficaces pour le site internet de votre mairie.
Vos objectifs vont vous aider à prioriser les différentes rubriques de votre arborescence.
Une fois la liste précédente réalisée, hiérarchisez les différents items en fonction de vos objectifs et de ces deux questions :
- Qu’attendez-vous de l’internaute qui visite votre site ?
- À quelle(s) action(s) précise(s) voulez-vous l’encourager ?
Par exemple : vous avez pour objectif de doubler vos effectifs en 3 ans. Pour cela, tous les contenus orientés « recrutement » (offres d’emploi, marque employeur…) auront plus de poids que d’autres contenus.
Ainsi, vous mettrez en avant vos contenus les plus stratégiques et relaierez au second plan les contenus plus secondaires.
Les attentes de vos internautes cibles
Ce point est essentiel car, n’oubliez jamais que vous ne faites pas un site pour vous, mais pour des internautes.
Il est donc impératif de confronter vos objectifs avec la réalité de leurs attentes.
Pour cela, vous avez plusieurs options :
- leur poser la question directement,
- inclure dans le processus de création de l’arborescence des personnes qui sont en contact avec vos internautes cibles et qui connaissent leurs problématiques,
- dans le cadre d’une refonte, analysez les pages les plus vues grâce à votre outil de statistiques,
- analyser les recherches des internautes dans les moteurs de recherche.
Le modèle VPTCS est également un bon moyen de comprendre les attentes de vos internautes :
7 astuces pour réussir son arborescence
Soyez exhaustif
Si vous disposez déjà d’un site web, il peut être tentant de s’inspirer de l’arborescence existante.
C’est une bonne base, mais ne vous limitez pas à cet exercice. Prenez en compte l’ensemble de vos supports de communication (numérique ou non) et analysez-les.
Par exemple, si vous avez une plaquette de présentation de votre structure, regardez comment elle est structurée. Peut-être pouvez-vous vous en inspirer ?
Si vous publiez déjà sur les réseaux sociaux, analysez les publications qui ont eu le plus d’engagement. Cela peut vous donner des indications sur les attentes de vos internautes cibles.
Pensez au parcours de l’internaute
Ne vous limitez pas à une simple liste hiérarchisée de votre contenu.
Pour être efficace, votre arborescence doit permettre un accès rapide aux informations les plus importantes.
Si un internaute arrive sur votre site, au hasard de ses recherches, pourra-t-il accéder facilement à l’information recherchée ?
En connaissant parfaitement les attentes de vos internautes, vous pouvez, en se mettant à leur place, vérifier que votre arborescence y répond.
Travaillez en équipe
Il peut être tentant de confier la réalisation de votre arborescence à votre service marketing/communication, si vous en avez un, ou de la faire vous-même.
Je vous le déconseille fortement.
En procédant de la sorte, l’arborescence ne reflétera qu’un seul point de vue : le vôtre.
Comme évoqué précédemment, il est essentiel de travailler en petite équipe qui intègre une variété de profils, y compris des personnes qui n’y connaissent rien à la création de site web.
Cette méthode peut vous sembler plus fastidieuse, mais cela vous garantit une meilleure efficacité de votre arborescence.
Inspirez-vous de la concurrence
Que vous soyez une structure commerciale ou non, vous avez forcément de la concurrence.
Vous pouvez alors vous inspirer des sites web vos principaux concurrents, avec un regard critique et analyser ce qu’ils font de bien ou, au contraire, ce qui vous déplaît.
L’objectif n’est bien sûr pas de faire un copier/coller, mais bien de s’inspirer de leurs bonnes pratiques et de délaisser leurs mauvaises pratiques.
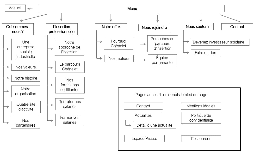
Représentez visuellement votre arborescence
Que ce soit à l’aide de post-it ou avec un logiciel, je vous recommande fortement de travailler sur une représentation visuelle de votre arborescence.
Cela vous permettra d’avoir une vue d’ensemble de cette dernière et donc d’identifier plus facilement ses points faibles.
Par exemple, quand j’aide mes clients à créer leur arborescence, nous travaillons d’abord ensemble avec des post-it car cela permet de la réorganiser facilement au fur et à mesure des échanges puis, je la « fige » numériquement.
Selon la complexité de l’arborescence, j’utilise les logiciels suivants :
- Power Point (la plupart du temps),
- Excel (pour les arborescences complexes),
- un outil de mindmapping comme Mindmeister ou Freemind (pour les arborescence très complexes).
Voici un exemple de représentation visuelle d’une arborescence avec Power Point

Rien n’est figé
S’il est important de définir une première version de votre arborescence pour l’inclure dans le cahier des charges qui sera envoyé aux prestataires consultés, gardez en tête qu’il sera encore possible de la faire évoluer.
Cette première version constituera une base de travail qui vous permettra, à vous ainsi qu’aux prestataires consultés :
- de se projeter dans le futur site,
- d’estimer le nombre de pages à créer,
- d’estimer le volume de contenu à rédiger/intégrer dans le futur site.
Au cours du projet, il est probable que cette version soit amenée à évoluer : des nouvelles idées vont émerger, en rédigeant, les contenus vous allez vous rendre compte que vous pouvez fusionner deux pages en une ou – au contraire – allez devoir créer deux pages au lieu d’une.
Cela est tout à fait normal. L’essentiel est de ne pas chambouler toute l’arborescence à chaque fois.
Faites-vous épauler
Si vous n’avez pas de service communication et que vous ne vous sentez pas à l’aise pour faire ce travail seul·e, sachez que la création de l’arborescence rentre dans le périmètre de mon assistance à maîtrise d’ouvrage.
Pour en savoir plus sur comment je peux vous aider :
Les principaux points de vigilance
Voici quelques points de vigilance à garder en tête pour créer une arborescence efficace :
L’arborescence est différente de vos éléments de navigation
Si ces deux concepts sont liés, il est important de les distinguer :
- L’arborescence constitue l’inventaire complet de vos contenus.
- Les éléments de navigations vont permettre d’accéder à ces contenus depuis n’importe quelle page. Ils n’affichent pas nécessairement votre arborescence entière.
L’élément de navigation le plus connu est le menu. Présent sur toutes les pages il permet d’accéder aux principales pages de votre site.
Un site web peut présenter plusieurs menus :
- un menu principal présent en haut de page,
- un menu secondaire disponible en base de page,
- éventuellement un « sur-menu », qui apparaît généralement au-dessus du menu principal.
Si votre arborescence propose de nombreux contenus, vous n’allez pas tous les afficher dans le menu, sous peine de complexifier la navigation.
En outre, le menu n’est pas le seul moyen d’accéder à un contenu.
Pour trouver un contenu, l’internaute a aussi à sa disposition d’autres éléments de navigation, comme :
- le fil d’Ariane,
- le moteur de recherche,
- le maillage interne (voir ci-après),
- les différentes taxonomies,
- le plan du site.
Chacun de ces éléments de navigation va permettre à l’internaute d’accéder aux contenus de l’arborescence.
Pensez en deux dimensions
Je l’ai déjà évoqué au début de cet article, quand on crée un site web, il est important de penser « verticalement » et « horizontalement ».
Dans un menu, les contenus sont organisés de manière verticale : d’abord la rubrique, puis la sous-rubrique, et enfin la page.
Cette représentation ne prend pas en compte les liens entre les pages de deux rubriques différentes ou entre deux articles de blog par exemple.
C’est ce que l’on appelle le maillage interne.
N’oubliez pas que web signifie « toile, réseau » en anglais. Il faut donc que vous pensiez votre site web comme une toile et envisagiez donc, pour chaque publication, ses relations avec les autres publications.
Quelques exemples :
- Dans un article de blog, vous renvoyez vers d’autres articles qui traitent de sujets complémentaires (comme je l’ai fait dans l’article que vous venez de lire 😄).
- Sur un site e-commerce, dans une fiche produit, vous affichez des produits complémentaires (vous savez, le fameux « Vous aimerez aussi »).
- Dans une page à vocation commerciale, vous renvoyez vers votre formulaire de contact.
- …
Les exemples sont nombreux, mais je pense que vous comprenez le principe.
À noter que le maillage interne est très utile pour les internautes, mais l’est aussi pour les moteurs de recherche.
Conclusion
Vous disposez désormais des clés pour réussir l’arborescence de votre site web.
Surtout n’oubliez pas :
- L’arborescence est l’élément le plus important de votre site web, ne la négligez pas.
- Elle doit être pensée pour répondre aux besoins de vos internautes.
Si vous gardez en têtes ces deux éléments, je suis confiant dans le fait que vous réussirez votre arborescence.
Vous ne savez pas par où commencer ou avez-juste besoin d’un avis tiers ?
À lire ensuite :